Challenge

The impact of weaknesses and risks in IT and safety systems

As systems and processes grow in complexity, cyberattacks, fraud, and safety risks increase. Without structured threat modeling, there’s no solid basis for effective countermeasures.

  • Lack of transparency: Without clear visualization, true points of attack remain hidden.
  • High analysis effort: Threat and risk analysis without software support is time-consuming, error-prone, and hard to reproduce.
  • Missing standards compliance: Requirements from standards like ISO 26262, ISO/SAE 21434, and DO-356/ED-203 are not applied consistently.
  • Late response: Vulnerabilities are often detected only after an incident.
  • Unclear priorities: It’s hard to rank critical threats and impacts, so resources aren’t allocated effectively.

Without a powerful tool for threat analysis, you risk security gaps, higher costs, reputational damage, and loss of trust.

Solution

How to identify attack scenarios and assess risks systematically

With our Attack Tree software, you gain clarity on potential attack paths, their likelihood, and their impact - so you can build targeted defense strategies.

  • Visual attack-tree analysis: Attack paths make risks intuitive and easy to explain.
  • Consequence-driven scoring: Model the impact of successful attacks and pinpoint the most critical weaknesses.
  • Integrated threat analysis: Standards-compliant risk assessments per ISO 26262, ISO/SAE 21434, SAE J3061, and more.
  • Simulate countermeasures: Use Mitigation Trees to illustrate the effectiveness of defenses.
  • Efficient collaboration: Integrations with requirements tools such as Jama Connect® enable seamless workflows.
  • Stronger security posture: Make better decisions and protect your systems sustainably.

Our Attack Tree solution gives you a clear overview and a practical path to implementing your security strategy.

Screenshot Isograph Attack Tree

Benefits

Key features at a glance

Standards-compliant analysis

Support for ISO 26262, ISO/SAE 21434, SAE J3061, DO-356, and ED-203.

Visual attack trees

Graphically model attack paths to analyze complex threat scenarios with clarity.

Mitigation Trees

Evaluate how different defenses reduce the impact of successful attacks.

Custom risk matrices

Define your own consequence, likelihood, and risk categories - tailored to your organization.

Intuitive modeling

Advanced UI makes even complex scenarios quick and user-friendly to model.

Powerful reporting

Generate standard reports or tailored outputs for different stakeholders.

SCREENS

Clear structure and intuitive operation

Diagram illustrating an attack scenario with information flows, user and system paths, and potential safety and failure states
Model-based analysis of an attack scenario showing information flows, security breaches, and their impact on the system
Risk matrix for safety-related assessment based on likelihood and consequence with ASIL classifications from QM to ASIL-D
Safety risk matrix illustrating ASIL classification based on likelihood and consequence
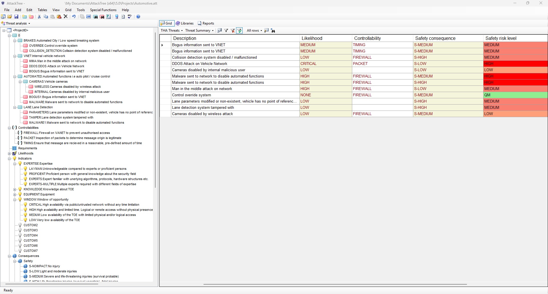
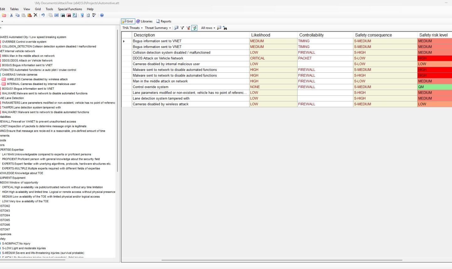
Software interface for safety risk analysis showing a table that evaluates threats by likelihood, controllability, safety consequence, and risk level
Software-based safety risk analysis with structured evaluation of threats based on likelihood, controllability, and safety impact

Our Brands

Quality at the highest level

The PeakAvenue platform combines the strengths of leading expert systems from APIS IT, PLATO, iqs Software, Isograph, and OSSENO Software into an integrated solution for end-to-end engineering and quality management.

Our current software solutions will remain available and will be supported in the long term, while future innovations will be incorporated into the PeakAvenue platform—ensuring a secure, step-by-step transition to a modern, networked software world.

Identify security risks early and mitigate them with precision

We’ll show you how to model threats, assess risks, and build effective defense strategies with our Attack Tree software.

x